“十四五”时期,海关加快推进智慧动植检建设,加快数字化发展,以打造智慧海关动植检为目标,不断推动动植检信息化建设,形成了以海关主干系统、海关动植物检疫审批系统、进境动物检疫系统、实验室电子系统等为主体的信息化系统,涵盖了海关动植物检疫的主要工作环节,助推海关动植物检疫更好发挥职能职责作用。

///
为了让你更好的了解海关进境动植物检疫审批工作,正确运用动植物及其产品检疫审批系统,小编带你一起学习吧!
01
进境动植物检疫审批工作要点
为防止动物传染病、寄生虫病和植物危险性病虫杂草以及其他有害生物的传入,保障国门生物安全,促进我国农产品进出口贸易的健康发展,加强对进境动植物检疫审批工作显得至关重要。
进境动植物产品范围

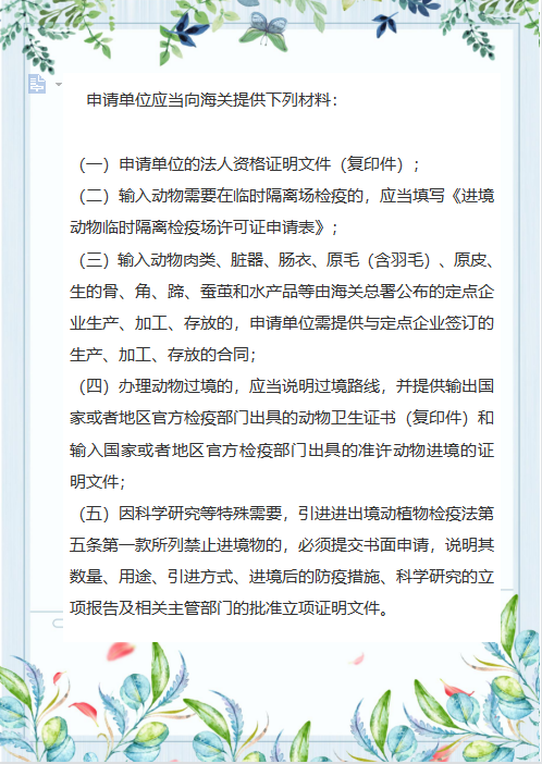
申请审批所需材料

进境动植物检疫要求

检疫审批受理时限

TIPS:
根据海关总署2021年第101号公告,海关总署将部分进境动植物及其产品检疫审批终审权限,授权给具备条件和资质的直属海关,被授权的直属海关具有本关区辖区相关授权产品进境动植物检疫审批终审权限。
详见:
海关总署公告2021年第101号(关于授权直属海关开展部分进境动植物及其产品检疫审批事宜的公告)
02
动植物及其产品检疫审批系统介绍

动植物及其产品检疫审批系统已于2021年年底完成开发,主要业务流程包括企业端申报、海关端审批、报关核销和查询统计四大环节。 | |
企业端申报 企业通过互联网+平台登录海关行政审批网上办理平台中进境动植物检疫审批模块的企业端,录入申请单申报。 | |
海关端审核 按照海关行政许可相关流程要求,由直属海关对企业申请进行受理,由直属海关审核、海关总署批准作出许可,并出具许可证和法律文书。 | |
报关核销 企业在进境货物报关时,填报了检疫许可证,系统在货物通关放行后完成自动核销。 |
查询统计
根据需要,企业及海关关员分别可以在互联网端及海关内网端系统进行查询及统计分析。
为了让企业更好的了解系统操作,重点讲解动植物及其产品检疫审批系统企业端申报模块。
访问地址:
https://customs.chinaport.gov.cn/deskserver/sw/deskIndex?menu_id=iapq
操作系统要求:
Windows 7以以上(32位或64位操作系统均可),不推荐windows XP 系统。
浏览器要求:
Chrome 65 及以上版本、IE 9 及以上版本(推荐使用IE 10或11 版本)。
登录说明:
1、可使用原检疫审批系统的用户名密码登录,新企业可在电子口岸注册用户或IC卡登录。
2、登录后系统会校验登录人是否通过了实名认证,若未实名需要企业先去做实名认证操作(有系统提示引导),否则无法在新系统申报业务。
3、实名后登录系统可能存在的问题:若原检用户在老系统备案的企业信息与实名企业信息完全不一致(统一社会信息代码和组织机构代码都不一致),系统将无法关联企业历史数据,企业可以申请新的许可证,但是查不到以往的许可证信息。
4、系统只允许企业类型的账号登录,若提示登录人为个人类型无法操作业务,请联系客服热线010-95198解决。
5、登录时弹窗提示下载卡控件,请完成安装,否则后续上传附件会受影响。
填报说明:
1、无需再申报企业备案,企业信息会在申报许可证申请单时一并申报给海关,企业信息内容可在“用户管理”功能中查看。
2、基本信息中联系电话请填写准确的手机号,后续审批进度状态发生变化时,系统会以短信形式提醒申请人。
3、产地国家和部分品种名来源于海关总署官网发布的相关种类的准入清单,若准入清单中包含的内容在系统中没有选项,请联系客服热线010-95198解决。
4、品种名为选项时,若无符合实际的内容可选,可选择最后的“其他”选项,自行录入内容。
5、计量单位填写注意和后续报关申报时填写一致,保证后续自动核销顺畅。
6、运输信息中的指定监管场地来源于海关总署官网发布的指定监管场地清单,若清单中包含的内容在系统中没有选项,请联系客服热线010-95198解决。
7、上传附件需先安装卡控件。
进度状态说明:
1、可在“申报管理”菜单下的“申请单查询”中查看审批进度,同时有短信提醒审批进度的辅助功能,但由于手机号码错误等原因可能会有收不到短信的情况。
2、在“申请单查询”界面直接点击查询按钮可查询企业的全部申请单。
3、状态为“发往海关”时说明已申报成功。
4、状态为“海关入库成功”时说明海关已收到申请。
5、若状态为“发送失败”或“海关入库失败”,请联系客服热线010-95198解决。
6、海关入库成功后,在海关审批作出决定前均可由企业发起撤回申请,一般情况下都会准予撤回。撤回成功后可编辑申请单并再次申报。
7、受理单、准予许可决定书等文书可点击打印按钮进行查看。
8、许可证内容在许可证信息查询中查看。
目前在互联网+海关平台、单一窗口平台、行政审批平台上都有检疫审批的入口,试点期间通过输入地址访问新系统,具体操作步骤如下:
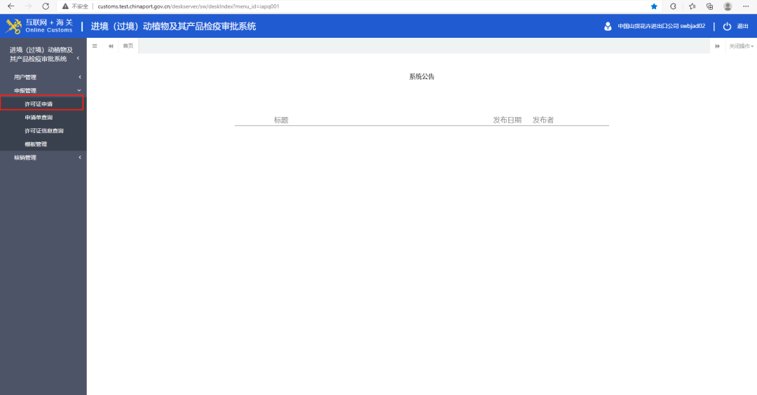
许可证申请
选择申报管理下面的许可证申请菜单。

业务类别选择
在界面处点击业务类别,下拉选项中选择自己要申报的业务类别。

申报信息填写
选择好业务类别后,填写好界面显示的数据:1.申请海关:选择您要申报的海关,可以输入海关名称或者海关关区代码查询;2.带“*”的为必填项。

申请单暂存
点击暂存,如果提示暂存成功,说明我们填写的数据是完整的。

申请单申报
暂存成功后,点击申报,确认申报,会提示已申报。

申请单查询
申报成功后,企业可以在申报管理-申请单查询界面,输入查询条件查看提交的申请单的状态,当提示海关入库成功时,说明企业的申请单已经成功申请了。

本期供稿:吐尔尕特海关 乌鲁木齐海关进出口食品安全处
本期编辑:何彬 米叶赛尔 谢慧娟